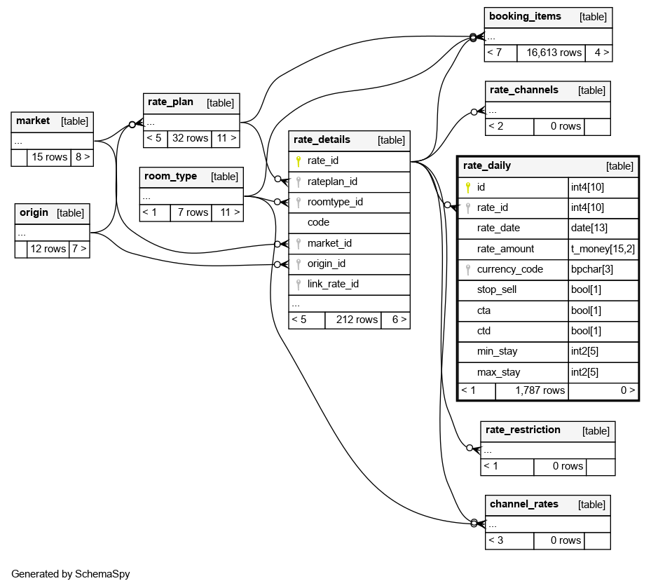
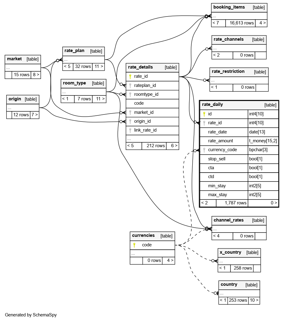
Columns
| Column | Type | Size | Nulls | Auto | Default | Children | Parents | Comments | |||
|---|---|---|---|---|---|---|---|---|---|---|---|
| id | int4 | 10 | √ | null |
|
|
|||||
| rate_id | int4 | 10 | null |
|
|
||||||
| rate_date | date | 13 | null |
|
|
||||||
| rate_amount | t_money | 15,2 | √ | null |
|
|
|||||
| currency_code | bpchar | 3 | √ | null |
|
|
|||||
| stop_sell | bool | 1 | √ | false |
|
|
|||||
| cta | bool | 1 | √ | false |
|
|
|||||
| ctd | bool | 1 | √ | false |
|
|
|||||
| min_stay | int2 | 5 | √ | null |
|
|
|||||
| max_stay | int2 | 5 | √ | null |
|
|
Indexes
| Constraint Name | Type | Sort | Column(s) |
|---|---|---|---|
| pk_rate_daily | Primary key | Asc | id |
| rate_daily_unq | Must be unique | Asc/Asc | rate_id + rate_date |
| rates_currency_code_idx | Performance | Asc | currency_code |
| rates_rate_id_idx | Performance | Asc | rate_id |



